回答グループとは何ですか?
回答グループとは、回答オプションのセットをまとめて回答者に表示し、回答オプションの背景情報をより多く提供するためのものです。
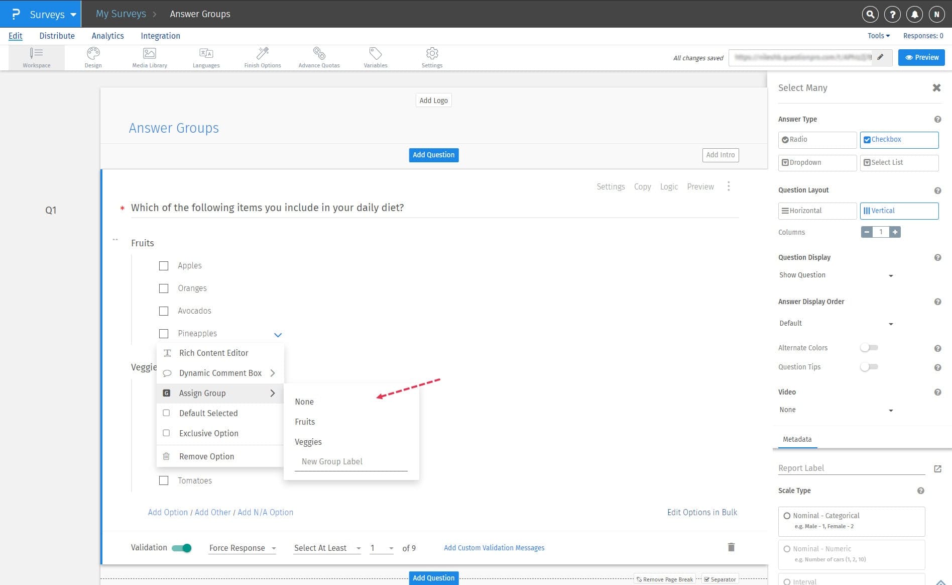
回答オプションにグループを割り当てるにはどうすればよいですか?
新しい回答グループを回答オプションに割り当てるには、以下の手順に従ってください。
-
次の手順:アンケート » 編集 » 複数選択肢の質問
-
回答オプションの近くにある下向きの矢印「v」をクリックし、ドロップダウンメニューで
グループの割り当てオプションをクリックします。
-
ドロップダウンメニューに回答グループの名前を入力し、キーボードの
Enter
または
Return
ボタンを押します。
- グループが作成されると、回答グループのリストにそのグループが表示されます。回答オプションを既存のグループに割り当てるには、ドロップダウンメニューから回答グループを選択すると、回答オプションが選択したグループに割り当てられます。
回答グループで利用可能な回答表示順オプションにはどのようなものがありますか?
回答の表示順は、まず回答グループに適用され、次に回答グループ内の回答オプションに適用されます。回答グループで利用可能な回答表示オプションは以下の通りです:
-
デフォルト:
回答グループとオプションは、ユーザーが設定した順序で表示されます。
-
昇順:
回答グループとオプションは、アルファベット順で昇順に並び替えられます。
-
降順:
回答オプションは、アルファベット順で降順に並び替えられます。
-
ランダム:
回答オプションが回答者ごとにランダムに表示されます。ランダム化する回答オプションの数を選択することもできます
-
高度なランダム化:
このオプションを使用すると、回答グループおよび/または選択肢のカテゴリーを作成できます。次に、1つのカテゴリー内のすべてのグループ/選択肢をランダム化し、別のカテゴリー内の指定した数のグループ/選択肢をランダムに表示することができます。
-
交互反転:
回答グループおよび選択肢は、ユーザーが決定した順序で交互に表示されます。例えば、否定的な意見から肯定的な意見のスケールでフィードバックを収集しており、否定的な選択肢が最初の選択肢である場合、システムは否定的な意見から肯定的な意見、肯定的な意見から否定的な意見のスケールを交互に表示します。これにより、アンケートの回答における偏りを排除することができます。
回答オプションを回答グループに再割り当てしたり、回答グループから削除したりするにはどうすればよいですか?
回答オプションを別のグループに再割り当てするには、以下の手順に従ってください。
-
次の手順:アンケート » 編集 » 複数選択肢の質問
に移動します。
- 既存の回答グループを回答オプションに割り当てるには、ドロップダウンメニューから回答グループを選択すると、選択したグループに回答オプションが割り当てられます。
-
同様に、回答グループから回答オプションを削除するには、ドロップダウンメニューから
なしを選択すると、回答オプションがグループから削除されます。
回答グループを横レイアウトで表示できますか?
はい、質問設定の質問レイアウトオプションを使用して、
水平
質問レイアウトを使用するか、または
垂直
質問レイアウトを使用して列の数を増やすことで、回答オプションを水平レイアウトで表示することができます。 以下のスクリーンショットを参照してください。
オフラインアプリは回答グループをサポートしますか?
はい、オフラインアプリは回答グループ機能を確実にサポートします。 以下のスクリーンショットを参照してください。