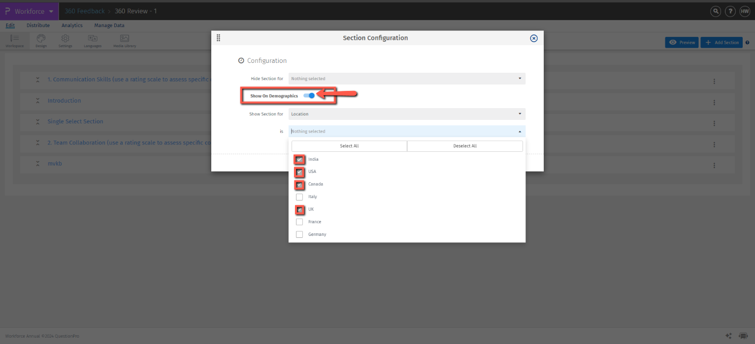
This feature enables users to customize various elements within sections. You can adjust the question width, add an open-ended comment box, repeat column headers, hide sections, and more. It provides flexibility to tailor the layout and functionality to better suit your needs.
Click to download video