This setting is provided to ensure anonymity is maintained across the member portal platform. There are multiple modules in Communities where the members interact in open forums. Enabling this setting would ensure the username of the community members is displayed all across the platform, and hence, the privacy of the community members is protected.
To enable code based signup so that only authentic members can join the panel, you have to enable the "Code Based Signup" option under Security settings option for the panel.
Go to: Communities » Set Up » Security
Once you have enabled the code based sign up setting for your panel the "Passcode" field will be asked on the sign up form. Only passcode that matches to the one that you set for the panel is accepted for registration. This way your panel is not a public panel and only members whom you share your passcode with can access/ register to the panel.
When the SSL Option is checked, the links for the surveys are automatically encoded using SSL (Secure Socket Layer) the industry standard encryption technology. This makes sure that no one else has access to the data and adds another added layer of security. The SSL technology encrypts data that gets passed between our servers and the end-user -- survey respondent.
Secure Socket Layer (SSL) is a cryptographic protocol that provides communication security over the Internet. Hypertext Transfer Protocol Secure (HTTPS) is a widely-used communications protocol for secure communication over a computer network, with especially wide deployment on the Internet. Technically, it is not a protocol in itself; rather, it is the result of simply layering the Hypertext Transfer Protocol (HTTP) on top of the SSL protocol, thus adding the security capabilities of SSL/TLS to standard HTTP communications.
HTTPS provides authentication of the web site and associated web server that one is communicating with, which protects against Man-in-the-middle attacks. Additionally, it provides bidirectional encryption of communications between a client and server, which protects against eavesdropping and tampering with and/or forging the contents of the communication. In practice, this provides a reasonable guarantee that one is communicating with precisely the web site that one intended to communicate with (as opposed to an impostor), as well as ensuring that the contents of communications between the user and site cannot be read or forged by any third party.
To enable SSL go to:
Communities » Set Up » Security
When a new member signs up for community and enter their email address, an email is sent to the member. The email contains the email verification link. The new member will have to click on the link to verify their profile.
If the new member does not click on the link sent via email, the member would not be able to login because its a verification process to verify a genuine email address for security reasons.
Once this option is enabled, a new member would be able to see captcha verification while sign up.
When a new member registers, an email notification is sent to the community admin containing approval and rejection links. The admin can use these links to allow or deny access for the member.
When this option is enabled, the member will be allowed to login only using social medias, i.e facebook, linkedin, google etc. The sign up option would be disabled once Social Only Community mode is enabled.
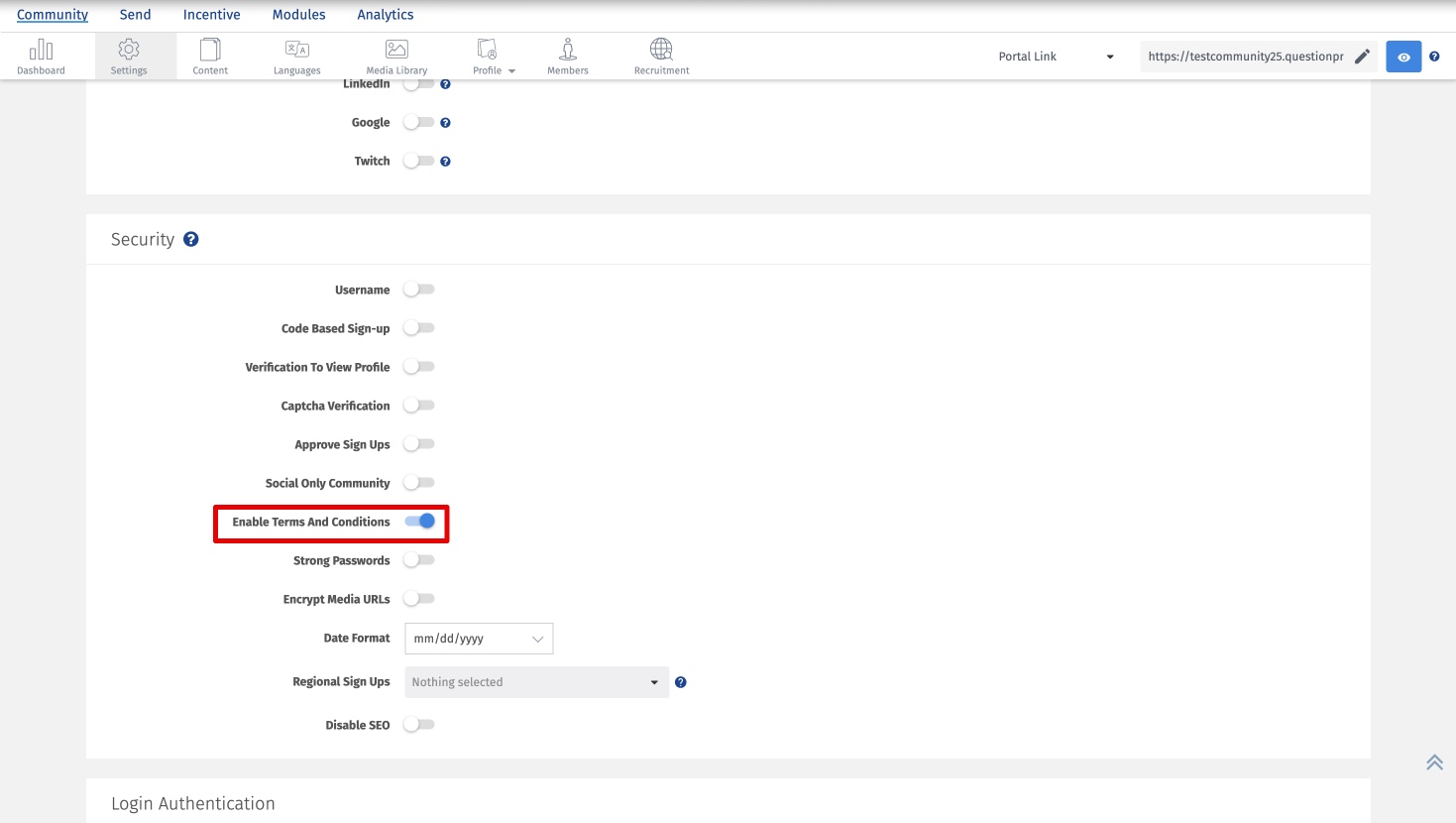
This setting provides access to community terms and conditions that members need to opt-in while signing up. The community manager need to provide the following in community Terms and Conditions: safeguarding login credentials, using the platform responsibly, consequence of unauthorized access, misuse of information, or violation of these terms may resulting in account suspension.
Community > Settings > Security > Enable Terms And Conditions (Enable)
Community > Sign-up Page > Terms And Conditions (Opt-in)
This setting is provided to ensure standard guidelines are applied while setting up a login password, to enhance security and have a more robust community. When this option is enabled, the new members will have to sign up with a strong password that meets all the guidelines and the existing members will be asked to reset their password when they try to log into the portal. Below are the guidelines to be followed while creating a strong password:
In order to comply with GDPR Regulations and company standards, we are providing an option to the Moderators/Admin where they can select the length of the password to categorise that as strong password. Currently, we provide 2 options: 8 or 12 characters.
Based on the length of the characters selected from dropwdown, the character limit in the guidelines gets updated.
This dropdown allows the Moderator/Admin to select the date format on the community level, which means all the fields where date is present, the dates will appear in the selected format. For instance, if I select date format as DD/MM/YYYY, then at all places, I will see dates in this format.
There are 4 formats to choose from. Default date format is MM/DD/YYYY.
The date formats that contains month name will be displayed as MM DD, YYYY i.e June 23, 2023 (with/without timestamp if any)
By toggling it off, the client communities will be indexed on search engines and toggling it on means, not to include the page in the index or display in the SERPs..