Em uma pesquisa 360, uma "Seção de Seleção Única" permite que os participantes escolham apenas uma opção de uma lista de respostas. É usada quando apenas uma resposta é necessária para uma pergunta.
Como adicionar uma pergunta de Seção de Seleção Única à pesquisa
Selecione o tipo de seção (escolha "Seção de Seleção Única").
Adicione o texto da pergunta.
Insira as opções de resposta.
Clique em "Salvar" para salvar a seção.
Clique em “Pré-visualizar” para ver a visão dos participantes nas pesquisas 360.
Para Editar a Seção de Seleção Única
Clique no menu Kebab (Três Pontos) no lado direito da seção.
Selecione “Editar Seção”.
Faça as alterações em “Editar Seção da Pesquisa 360”.
Clique em “Atualizar” para salvar as alterações.
Para Editar Configurações em uma Seção de Seleção Única
Clique no menu Kebab (Três Pontos) no lado direito da seção.
Selecione “Editar Configurações”.
Ocultar Seção
Ocultar Seção com base no relacionamento. O administrador pode ocultar seções para que apenas membros da equipe selecionados possam ver essas seções. (Exemplo: Se eu não quiser ver esta seção para mim, clicarei na opção "Próprio". Assim, quando eu receber a pesquisa para minha avaliação, não poderei ver essa seção.)
Clique em “Salvar” para salvar as alterações.
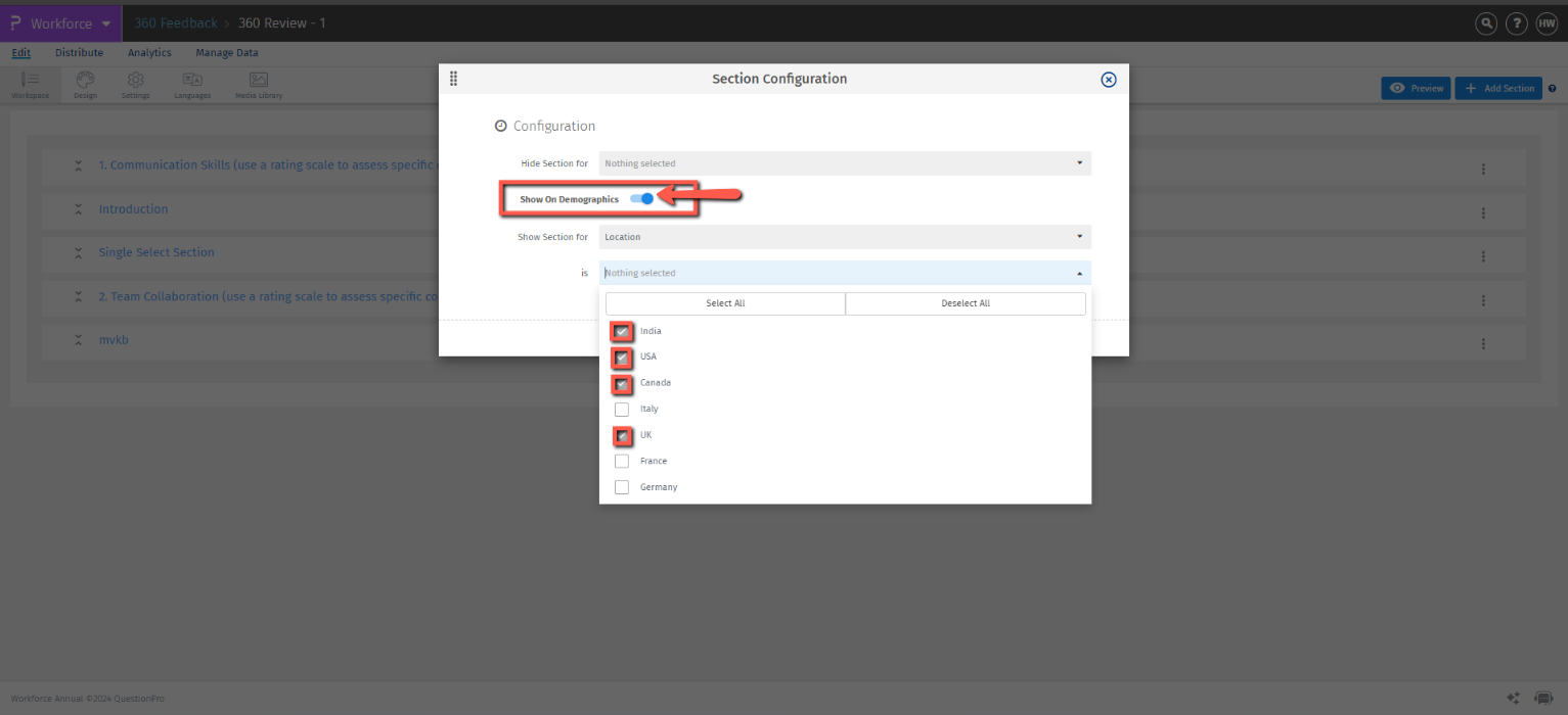
Mostrar em Demográficos
Os administradores podem ativar ‘Mostrar em Demográficos’ para exibir a seção aos participantes. Isso se baseia nos detalhes da lista, como Localização, Departamento, Gênero e mais. (Exemplo: Quando a pesquisa estiver ativa, os participantes da Índia, EUA, Canadá e Reino Unido verão esta seção. No entanto, os participantes da Itália, França e Alemanha não a verão.)
Licença
Este recurso está disponível com a seguinte licença: