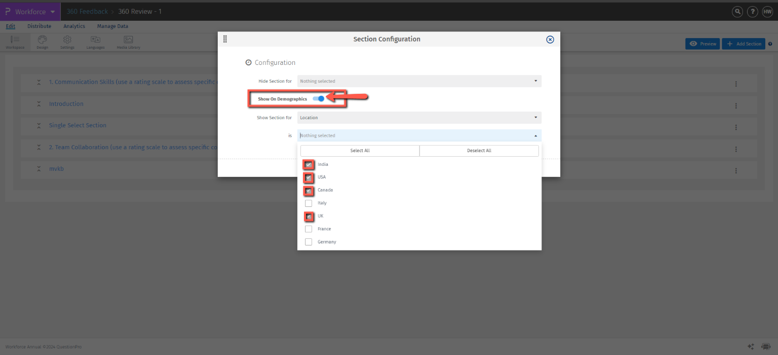
Este recurso permite que os usuários personalizem vários elementos dentro das seções. Você pode ajustar a largura da pergunta, adicionar uma caixa de comentário aberta, repetir cabeçalhos de coluna, ocultar seções e muito mais. Ele oferece flexibilidade para adaptar o layout e a funcionalidade para melhor atender às suas necessidades.