Benachrichtigungen
Mithilfe von Benachrichtigungen können Warnungen auf Grundlage bestimmter Bedingungen oder Aktionen festgelegt werden. Dankes-E-Mail, Administratorbestätigung, Quotenbenachrichtigung und Kritikerregel sind einige der Standardbenachrichtigungen, die im CX-Arbeitsbereich verfügbar sind. Warnungen können so festgelegt werden, dass sie sofort benachrichtigen, wenn eine Aktion stattfindet, z. B. wenn ein Befragter bei einer Feedback-Umfrage eine niedrige Zufriedenheitsbewertung abgibt. Sie können entweder eine E-Mail-Benachrichtigung auslösen oder den Manager dieses Segments benachrichtigen oder ein Ticket dafür erstellen, das dem Manager des jeweiligen Segments zugewiesen wird.
Hier ist ein kurzer Blick auf die Benachrichtigungsalarme: 

Klicken Sie hier, um das Video herunterzuladen
 
Wie richte ich eine auf Antwortkriterien basierende Benachrichtigung ein?
- Arbeitsbereich auswählen » Umfrage auswählen » Edit » Notifications
- Klicken Sie auf die Schaltfläche +New Notification.
- Geben Sie einen Namen für Ihre Benachrichtigung ein und klicken Sie auf Add Notification
- Erstellen Sie für die Benachrichtigung ein Neues Kriterium(New Criteria) oder wählen Sie ein vorhandenes Kriterium aus. Sie können mehrere Kriterien auswählen oder erstellen
- Kriterien, die in Umfragen erstellt wurden, können zum Einrichten von Benachrichtigungen verwendet werden
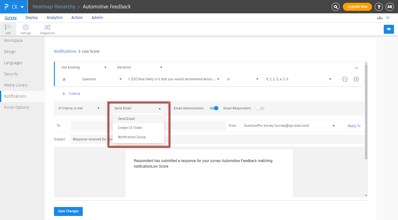
- Wenn die Kriterien erfüllt sind, wählen Sie aus den verfügbaren Aktionen die Art der auszuführenden Aktion aus, d. h. E-Mail senden, CX-Ticket erstellen oder Benachrichtigung einer Gruppe
 
Welche verschiedenen Möglichkeiten gibt es, Benachrichtigungen zu generieren, wenn die Kriterien erfüllt sind?
Die verschiedenen Möglichkeiten, wie Benachrichtigungen generiert werden können, sind -
- Send E-Mail - Wenn die Benachrichtigungskriterien erfüllt sind, kann eine E-Mail gesendet werden
- Create CX-Ticket - Wenn die Benachrichtigungskriterien erfüllt sind, kann automatisch ein Closed-Loop-Ticket erstellt und den Managern im Segment zugewiesen werden (optional)
- Notification Group - Wenn die Benachrichtigungskriterien erfüllt sind, kann eine E-Mail an eine Gruppe von Benutzer gesendet werden
 
1. E-Mail senden:
- E-Mail-Administrator: Standardmäßig ist der E-Mail-Administrator aktiviert. E-Mail-Benachrichtigungen werden an die E-Mail-Adresse des Umfrageadministrators gesendet.
- E-Mail Respondent: E-Mail-Benachrichtigungen werden an die E-Mail-Adresse des Teilnehmers gesendet. Dabei wird entweder die E-Mail-Adresse des Teilnehmers verwendet, wenn die Benachrichtigung über einen Link mit einem Tracking-Link gesendet wird, oder wenn die Umfrage eine E-Mail-Eingabefrage enthält.
- To: Sie können zusätzliche E-Mail-Adressen hinzufügen, an die Sie die E-Mail-Benachrichtigung senden möchten. E-Mails werden an die E-Mail-Adressen CC gesendet.
                      
    
- Sie können auch die Umfrageantwort und die Systemvariablen einschließen, indem Sie die Schalter „Include Survey Responce“ und „Include System Variable“ ein- oder ausschalten.
- Klicken Sie auf Save Changes.
- Testen Sie die Regel, indem Sie eine Vorschau anzeigen und die Umfrage durchführen. Stellen Sie sicher, dass Sie in der Umfrage die Optionen auswählen, die den Alarm auslösen. Sie sollten dann E-Mails erhalten, je nachdem, welche Aktionen Sie auswählen.
 
2. CX-Ticket erstellen:
- Segments and Select Supervisor - Hier haben Sie zwei Optionen:
- 
Auto Assign - Wenn „Automatisch zuweisen“ ausgewählt ist, zeigt das System alle Manager/Supervisoren, die unter ihren Segmenten gruppiert sind, im Dropdown-Menü „Supervisor auswählen“ an. Sie können alle Manager aus allen Segmenten auswählen, denen CX-Tickets zugewiesen werden müssen, wenn ein Ticket für ihr Segment erstellt wird.
Es können mehrere Manager aus einem einzelnen Segment ausgewählt werden, und das System weist jedem der ausgewählten Manager (aus diesem Segment) im Round-Robin-Verfahren CX-Closed-Loop-Tickets zu.
- Single Segment Selected - Wenn Sie ein Segment im Dropdown-Menü „Segments“ auswählen, werden diesem Segment zugewiesene Manager nur im Dropdown-Menü „Select Supervisor“ angezeigt. Wenn einem einzelnen Segment mehrere Manager zugewiesen sind, können Sie die Manager auswählen, denen das System die CX-Closed-Loop-Tickets bei der Erstellung zuweisen muss. 
Wenn mehrere Manager für ein Segment ausgewählt sind, wird das erste Ticket einem Manager zugewiesen, der zuerst im CX-System erstellt wird. 
Wenn Sie Änderungen an den Managern oder an der Benachrichtigungsregel vornehmen, berücksichtigt das System die historischen Zuweisungen nicht und startet neue Zuweisungen ab dem Zeitpunkt, an dem Sie die neuen Änderungen speichern. 
- Comment Question - Sie können hier eine offene Frage auswählen und eine Antwort auf diese Frage wird der Beschreibung des erstellten CX-Closed-Loop-Tickets hinzugefügt. 
- Select Priority -  Sie können die Priorität des mit dieser Benachrichtigung erstellten Tickets festlegen. Standardmäßig ist sie auf Niedrig eingestellt. Sie können die Priorität von niedrig, mittel, hoch oder kritisch festlegen. 
 
3. Benachrichtigungsgruppe:
Hiermit können Sie eine Gruppe von Personen benachrichtigen, wenn zugewiesene Kriterien erfüllt sind. Sie müssen aus den bereits erstellten Benachrichtigungsgruppen auswählen und auf die Schaltfläche Änderungen speichern klicken.
 
Nach der Überarbeitung der Funktion werden mir in den Benachrichtigungen keine Verteilerlisten angezeigt. Was kann ich tun?
Verteilerlisten werden durch Benachrichtigungsgruppen ersetzt. Wenn also eine Benachrichtigung an eine Liste von Benutzern gesendet werden muss, erstellen Sie eine Benachrichtigungsgruppe und verwenden Sie diese, um eine Gruppe von Benutzern wie unten gezeigt zu benachrichtigen.
 
 
     
            
            
             War der Artikel hilfreich?
            
            
             
            
            
                Vielen Dank für Ihr Feedback.