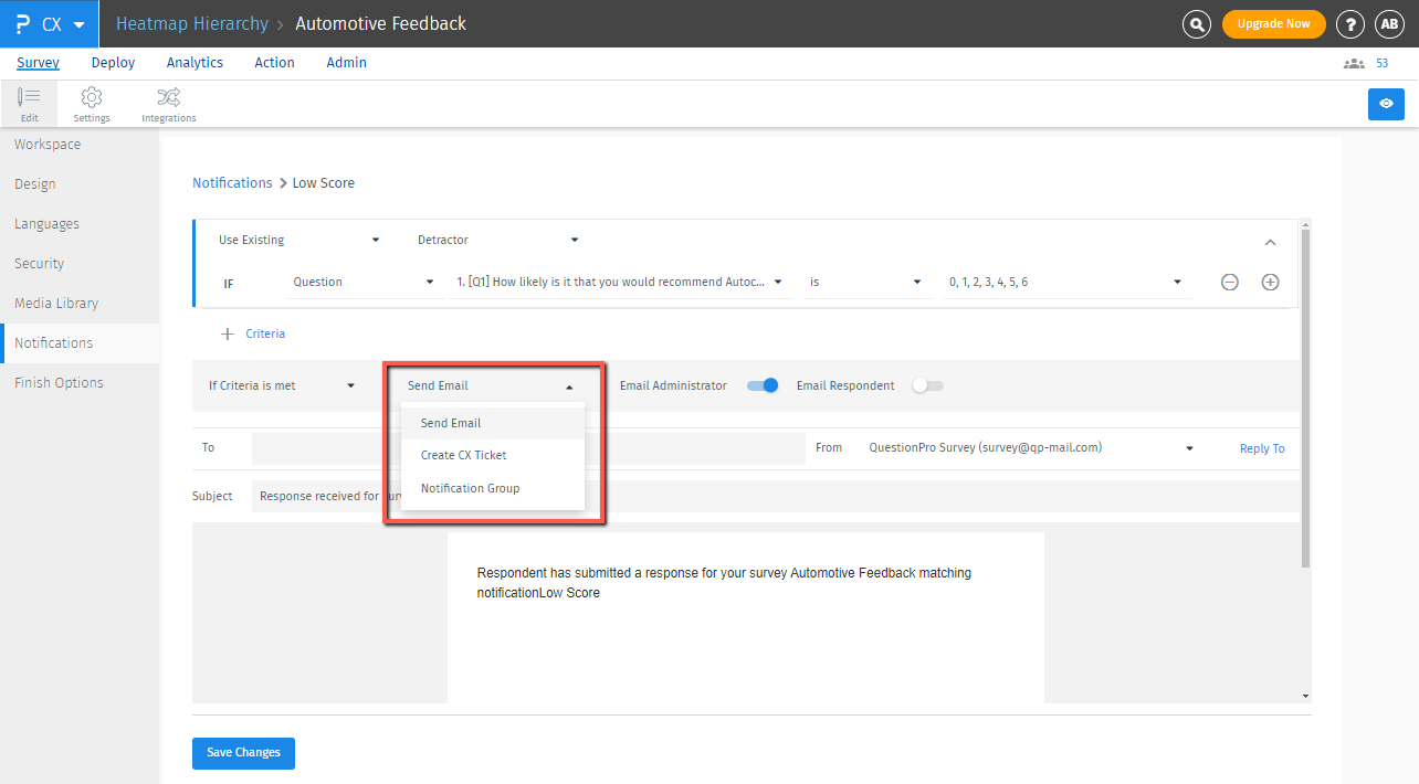
Alerts based on certain conditions or actions can be set using notifications. Thank you email, admin confirmation, quota notification, and detractor rule are some default notifications available in the CX workspace. Alerts can be set to notify immediately when any action happens such as when any respondent gives a low satisfaction score on a feedback survey either you can trigger an email notification or notify the manager of that segment, or create a ticket for it which will be assigned to the respective segment’s manager.
Here is a glimpse of the notification alerts:
Click to download video
The different ways in which notifications can be generated are -
You can enable email notifications for all CX tickets created using the Create Enhanced CX Ticket option. To do this, simply toggle on the Email Notification setting.
Once enabled, you can customize various email-related settings, including:
This ensures that the right people are notified automatically whenever a CX ticket is generated.
Using this you can notify a group of people when assigned criteria are met. You need to choose from the already created notification groups and click on the Save Changes button.
Distribution lists are replaced by notification group. So if a notification has to be sent to a list of users, create a notification group and use it to notify a group of users as shown below.