Geschlossener Fragetyp - Kartensortierung
Die Kartensortierungsfrage ist eine hochgradig interaktive Frage, die es Ihren Befragten ermöglicht, Artikel in Kategorien zu sortieren. Die Befragten können Elemente sortieren, indem sie sie per Drag and Drop in die entsprechenden Kategorien ziehen. Die Artikel werden nach der Reihenfolge ihrer Präferenz geordnet.
Zum Beispiel, wenn Sie möchten, dass Ihre Befragten eine Liste von Obst und Gemüse kategorisieren:
- Äpfel
- Orangen
- Bananen
- Kopfsalat
- Spinat
- Brokkoli
Die Befragten müssen sie jeweils per Drag and Drop in die entsprechende Kategorie ziehen.
Die Kartensortierungsfrage wird mit zwei Antworttypen geliefert - geschlossen und offen.
- Geschlossene Kartensortierung: Bei der geschlossenen Kartensortierungsfrage sortieren die Befragten die Elemente in Kategorien, die Sie definiert haben.
- Offene Kartensortierung: Bei der offenen Kartensortierungsfrage können die Umfrageteilnehmer ihre eigenen Kategorien definieren, um die Elemente zu sortieren.
Sie können den Antworttyp auf der Grundlage Ihrer Umfrageanforderungen auswählen.
Wie füge ich meiner Umfrage eine geschlossene Kartensortierungsfrage hinzu?
Hinzufügen einer Kartensortierungsfrage:
- Gehen Sie zu: Login » Umfragen (Wählen SIe eine Umfrage aus.) » Bearbeiten » Arbeitsbereich.
- Klicken SIe auf Frage hinzufügen:
- Unter den ADVANCED-Fragetypen » Sortieren/Ranking, klicken Sie auf Card sorting.
- Es erscheint eine Frage mit der Sortierung von Karten.
- Klicken Sie auf Einstellungen in der Sektion Antwort Typ auf abgeschlossen.
- Sie können die Reihenfolge der Antwortreihenfolge ebenfalls in den Einstellungen verändern.
- Standart
- Aufsteigend
- Absteigend
- Zufällig (Es wird eine bestimmte Anzahl von Randomisierungen auf die gesamten Antwortoptionen angewendet)
- Erweiterte Randomisierung
- Option hinzufügen: Klicken Sie hier, um weitere Optionen hinzuzufügen.
- Add Category: Klicken Sie hier, um weitere Kategorien hinzuzufügen..
- Optionen im Bulk bearbeiten: Sie können hier Optionen in großen Mengen hinzufügen.
- Edit Categories in bulk: Sie können diese Option verwenden, um eine lange Liste von Kategorien hinzuzufügen.
- Validation: Wenn Sie Fragen zu einer Umfrage hinzufügen, ist die Validierungsoption standardmäßig deaktiviert. Wenn die Validierungsoption nicht aktiviert ist, können die Befragten mit der Umfrage fortfahren, ohne Antworten auszuwählen. Wenn die Befragten alle Seiten in der Umfrage durchgehen, ohne Antworten auszuwählen, wird die Beantwortung trotzdem als vollständig betrachtet. Wenn Sie die Überprüfungsoption aktivieren, sehen Sie ein Dropdown-Menü mit den Optionen - Beantwortung erzwingen und Beantwortung anfordern.
Die Option Force Response (Antwort erzwingen) macht eine Frage obligatorisch/erforderlich, wie in der obigen Abbildung gezeigt.
Wenn Sie request response (Antwort anfordern) auswählen, erhält der Befragte ein Popup-Fenster, falls eine Frage nicht beantwortet wird, in dem er aufgefordert wird, die Frage zu beantworten oder die Umfrage ohne Beantwortung fortzusetzen.
Wie funktioniert der Fragetyp geschlossene Kartensortierung?
Geschlossene Kartensortierung:
Hier müssen die Befragten die Optionen aus dem linken Kasten in die jeweiligen Kategorien auf der rechten Seite ziehen. Beispielsweise wird "Bananen" in die Kategorie "Früchte" und "Kopfsalat" in die Kategorie "Gemüse" verschoben.
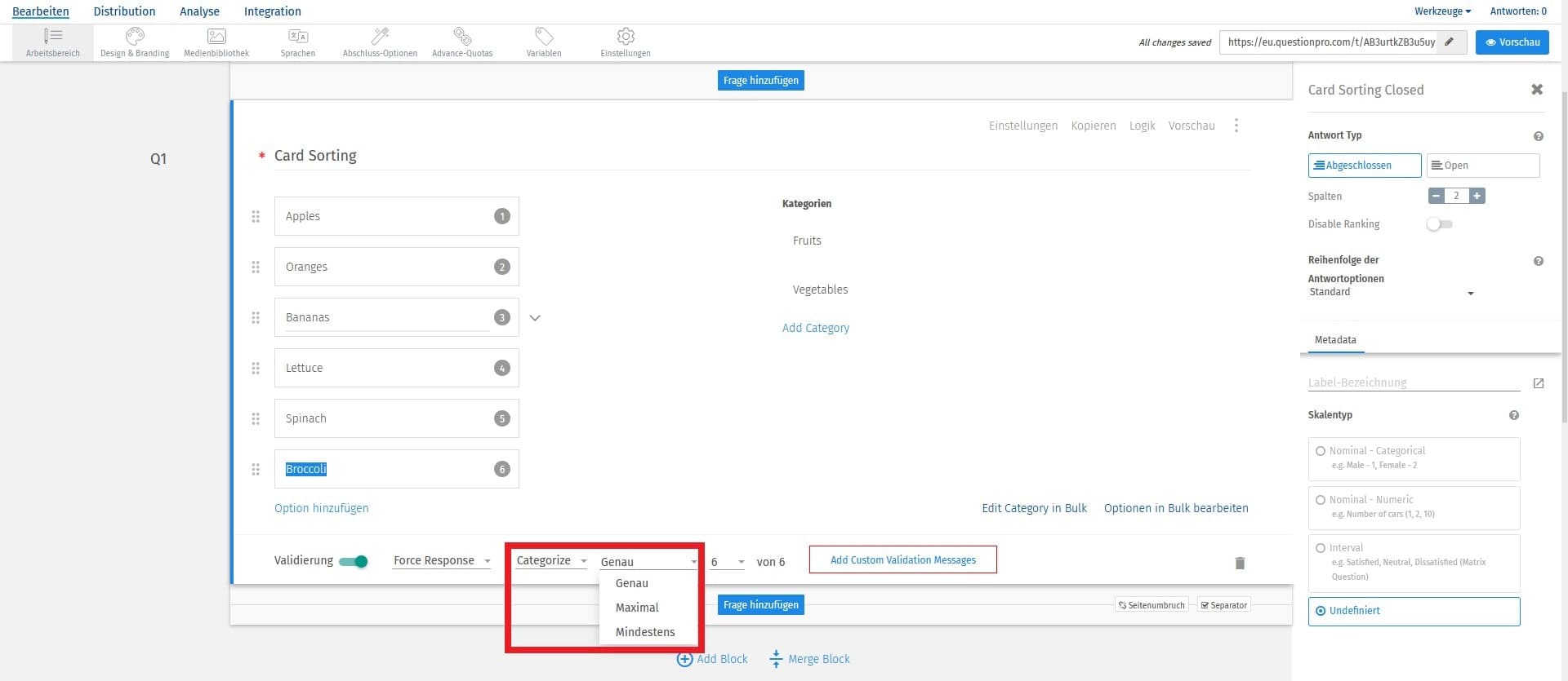
Welche Arten von Validierungen sind für die Sortierfrage für geschlossene Karten verfügbar?
Nachfolgend finden Sie die verfügbaren Validierungen für die geschlossene Kartensortierungsfrage:
- Categorize
Beschreibung: Mit dieser Option kann der Benutzer die Anzahl der Karten, die der Befragte beim Beantworten der Frage sortieren oder kategorisieren muss, genau, mindestens oder höchstens (N aus M) festlegen.
- Each Category Contains
Beschreibung: Diese Option ermöglicht es dem Benutzer, die genaue, mindestens oder höchstens (N aus M) Anzahl der Karten festzulegen, die der Befragte während der Beantwortung der Frage in jede Kategorie einlegen muss.
- Custom Category Validation
Beschreibung: Mit dieser Option kann der Befragte eine benutzerdefinierte Validierung für jede Kategorie festlegen. Im Folgenden werden die Schritte zum Festlegen einer benutzerdefinierten Kategorievalidierung für eine Sortierfrage mit geschlossener Karte beschrieben:
- Wählen Sie die Custom Category Validation Option Drop-down-Menü.
- Klicken Sie auf die Schaltfläche Set Category Custom Validation.
- Wählen Sie die genaue, mindestens oder höchstens (N aus M) Anzahl der Karten für jede Kategorie.
- Klicken Sie auf Änderungen Speichern.
Wie kann ich den Bericht zur Kartensortierungsfrage einsehen?
Um den Bericht für die Kartensortierungsfrage anzuzeigen:
- Gehen Sie zu: Login » Umfragen (Wählen Sie eine Umfrage aus.) » Analyse » Dashboard.
- Hier sehen Sie die Artikel nach bestimmten Kategorien sortiert - Früchte und Gemüse.
- Sie können die Anzahl und den prozentualen Anteil der eingegangenen Antworten für jedes Element und seine durchschnittliche Rangfolge sehen.
War der Artikel hilfreich?
Vielen Dank für Ihr Feedback.